Check the Dynamic Currency Conversion API reference here.
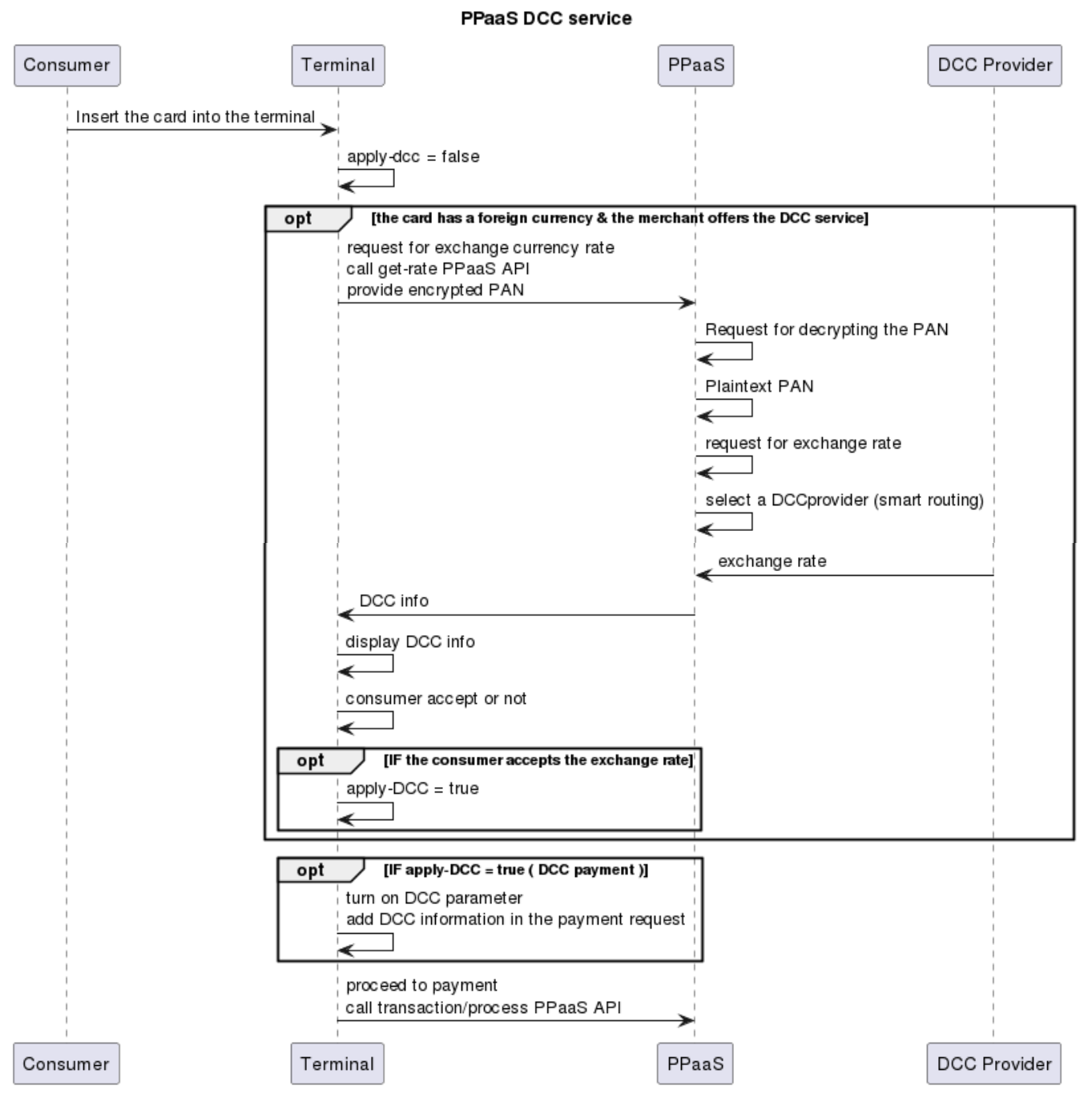
Dynamic Currency Conversion (DCC), also known as Cardholder Preferred Currency (CPC), allows customers to make an in-store payment abroad using the currency of their home country.
Consumers are presented with the option to convert the transaction amount from local to home currency. They can also see full details of the exchange rate used, and the merchant’s margin as a percentage. This allows them to make an informed decision prior to making a payment.
By enabling DCC on any payment device, consumers can understand the cost of the transaction in their most familiar currency.

Get the currency exchange rate
To process DCC, it is necessary to get the current exchange rate for the transaction amount relative to the consumers’ home currency. Call the get-rate API POST /dcc/v1/get-rate and get the current exchange rate before the sale, cancel, or refund transaction.
DCC service provided by PPaaS provides only the FX rate and doesn’t allow the processing of the transaction in DCC. In order to process the DCC transaction using an external card payment service provider, please ensure your card payment service provider is enrolled by the DCC service provider you chose on PPaaS.
If you are using a PPaaS card payment service provider; DCC processing is enabled, and you only need to include DCC data when calling the PPaaS payment API.